Yuvi9587 e3dd0e70b6 commit
2025-07-27 06:32:15 -07:00
2025-07-16 09:21:06 -07:00
2025-06-10 17:58:41 +01:00
2025-07-13 10:22:06 -07:00
2025-07-16 09:39:07 -07:00
2025-07-27 06:32:15 -07:00
2025-07-25 10:49:51 -07:00
2025-07-23 20:14:01 -07:00
2025-07-05 06:02:21 +05:30
2025-07-06 17:34:04 +05:30
2025-07-16 09:51:04 -07:00
2025-06-07 23:34:26 +05:30

Kemono Downloader v6.0.0

Default Mode
Default
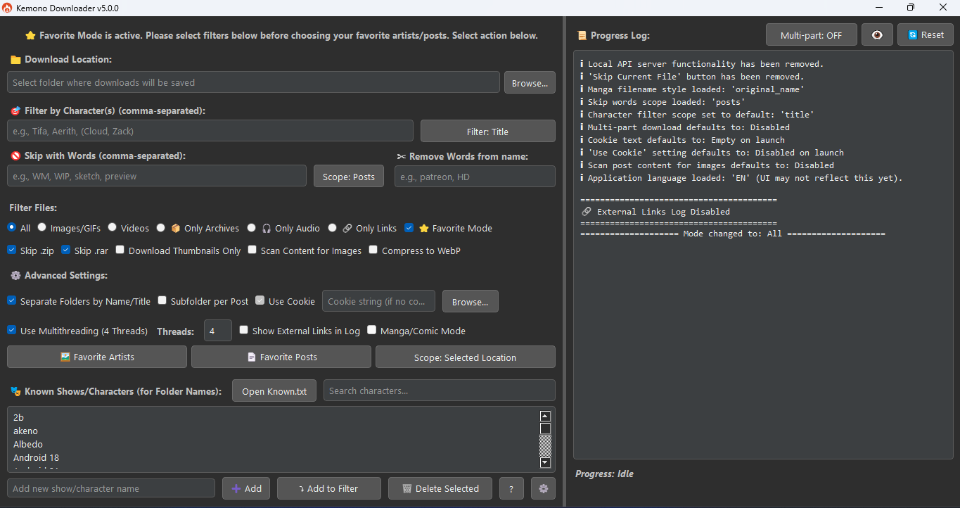
Favorite Mode
Favorite Mode
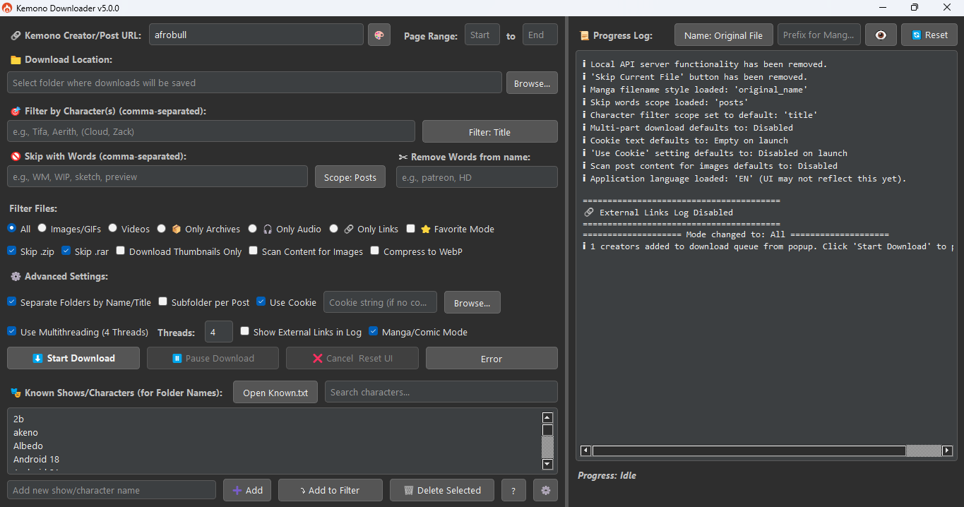
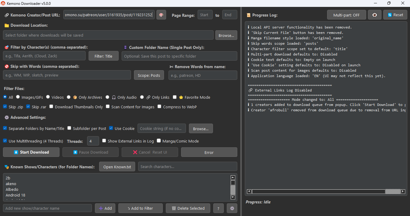
Single Post
Single Post
Manga/Comic Mode
Manga/Comic Mode

A powerful, feature-rich GUI application for downloading content from Kemono.su (and its mirrors like kemono.party) and Coomer.party (and its mirrors like coomer.su).

Built with PyQt5, this tool is designed for users who want deep filtering capabilities, customizable folder structures, efficient downloads, and intelligent automation — all within a modern and user-friendly graphical interface.


Feature Overview

Kemono Downloader offers a range of features to streamline your content downloading experience:

  • User-Friendly Interface: A modern PyQt5 GUI for easy navigation and operation.

  • Flexible Downloading:

    • Download content from Kemono.su (and mirrors) and Coomer.party (and mirrors).
    • Supports creator pages (with page range selection) and individual post URLs.
    • Standard download controls: Start, Pause, Resume, and Cancel.
  • Powerful Filtering:

    • Character Filtering: Filter content by character names. Supports simple comma-separated names and grouped names for shared folders.
    • Keyword Skipping: Skip posts or files based on specified keywords.
    • Filename Cleaning: Remove unwanted words or phrases from downloaded filenames.
    • File Type Selection: Choose to download all files, or limit to images/GIFs, videos, audio, or archives. Can also extract external links only.
  • Customizable Downloads:

    • Thumbnails Only: Option to download only small preview images.
    • Content Scanning: Scan post HTML for <img> tags and direct image links, useful for images embedded in descriptions.
    • WebP Conversion: Convert images to WebP format for smaller file sizes (requires Pillow library).
  • Organized Output:

    • Automatic Subfolders: Create subfolders based on character names (from filters or Known.txt) or post titles.
    • Per-Post Subfolders: Option to create an additional subfolder for each individual post.
  • Manga/Comic Mode:

    • Downloads posts from a creator's feed in chronological order (oldest to newest).
    • Offers various filename styling options for sequential reading (e.g., post title, original name, global numbering).
  • Favorite Mode:

    • Directly download from your favorited artists and posts on Kemono.su.
    • Requires a valid cookie and adapts the UI for easy selection from your favorites.
    • Supports downloading into a single location or artist-specific subfolders.
  • Performance & Advanced Options:

    • Cookie Support: Use cookies (paste string or load from cookies.txt) to access restricted content.
    • Multithreading: Configure the number of simultaneous downloads/post processing threads for improved speed.
  • Logging:

    • A detailed progress log displays download activity, errors, and summaries.
  • Multi-language Interface: Choose from several languages for the UI (English, Japanese, French, Spanish, German, Russian, Korean, Chinese Simplified).

  • Theme Customization: Selectable Light and Dark themes for user comfort.


What's New in v6.0.0

This release focuses on providing more granular control over file organization and improving at-a-glance status monitoring.

New Features

  • Live Error Count on Button
    The "Error" button now dynamically displays the number of failed files during a download. Instead of opening the dialog, you can quickly see a live count like (3) Error, helping you track issues at a glance.

  • Date Prefix for Post Subfolders
    A new checkbox labeled "Date Prefix" is now available in the advanced settings.
    When enabled alongside "Subfolder per Post", it prepends the post's upload date to the folder name (e.g., 2025-07-11 Post Title).
    This makes your downloads sortable and easier to browse chronologically.

  • Keep Duplicates Within a Post
    A "Keep Duplicates" option has been added to preserve all files from a post — even if some have the same name.
    Instead of skipping or overwriting, the downloader will save duplicates with numbered suffixes (e.g., image.jpg, image_1.jpg, etc.), which is especially useful when the same file name points to different media.

Bug Fixes

  • The downloader now correctly renames large .part files when completed, avoiding leftover temp files.
  • The list of failed files shown in the Error Dialog is now saved and restored with your session — so no errors get lost if you close the app.
  • Your selected download location is remembered, even after pressing the Reset button.
  • The Cancel button is now enabled when restoring a pending session, so you can abort stuck jobs more easily.
  • Internal cleanup logs (like "Deleting post cache") are now excluded from the final download summary for clarity.

📅 Next Update Plans

🔖 Post Tag Filtering (Planned for v6.1.0)

A powerful new "Filter by Post Tags" feature is planned:

  • Filter and download content based on specific post tags.
  • Combine tag filtering with current filters (character, file type, etc.).
  • Use tag presets to automate frequent downloads.

This will provide much greater control over what gets downloaded, especially for creators who use tags consistently.

📁 Creator Download History (.json Save)

To streamline incremental downloads, a new system will allow the app to:

  • Save a .json file with metadata about already-downloaded posts.
  • Compare that file on future runs, so only new posts are downloaded.
  • Avoids duplication and makes regular syncs fast and efficient.

Ideal for users managing large collections or syncing favorites regularly.


💻 Installation

Requirements

  • Python 3.6 or higher
  • pip (Python package installer)

Install Dependencies

pip install PyQt5 requests Pillow mega.py

Running the Application

Navigate to the application's directory in your terminal and run:

python main.py

Optional Setup

  • Main Inputs:
  • Place your cookies.txt in the root directory (if using cookies).
  • Prepare your Known.txt and creators.json in the same directory for advanced filtering and selection features.

Troubleshooting

AttributeError: module 'asyncio' has no attribute 'coroutine'

If you encounter an error message similar to:

AttributeError: module 'asyncio' has no attribute 'coroutine'. Did you mean: 'coroutines'?

This usually means that a dependency, often tenacity (used by mega.py), is an older version that's incompatible with your Python version (typically Python 3.10+).

To fix this, activate your virtual environment and run the following commands to upgrade the libraries:

pip install --upgrade tenacity
pip install --upgrade mega.py

Contribution

Feel free to fork this repo and submit pull requests for bug fixes, new features, or UI improvements!


License

This project is under the Custom Licence

Star History

Star History Chart

Buy Me a Coffee

Description
Kemono Downloader v5.2.0 adds major PyQt5 GUI upgrades: full multi-language support and an in-app Creator & Post Browser for picking artists and posts. Other improvements include advanced filters (like comment-based matching), better external link handling, and post image scanning—streamlining Kemono/Coomer downloads for a faster, smooth experience
Readme MIT 111 MiB
Languages
Python 100%