Yuvi9587 bcf26bea20 Commit
2025-07-11 01:24:12 -07:00
2025-05-31 03:38:27 +01:00
2025-06-10 17:58:41 +01:00
2025-07-01 22:48:58 +05:30
2025-06-11 16:39:02 +01:00
2025-07-11 01:24:12 -07:00
2025-07-11 01:24:12 -07:00
2025-06-07 11:49:04 +01:00
2025-07-05 06:02:21 +05:30
2025-07-06 17:34:04 +05:30
2025-07-11 01:24:12 -07:00
2025-06-07 23:34:26 +05:30

Kemono Downloader v6.0.0

                       
      Default Mode
      Default    
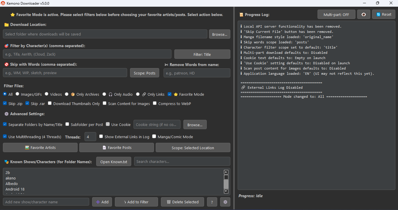
      Favorite Mode
      Favorite mode    
      Single Post
      Single Post    
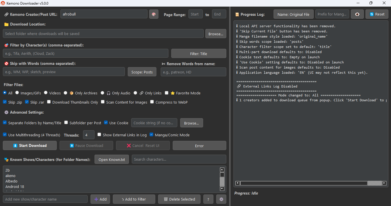
      Manga/Comic Mode
      Manga/Comic Mode    
---

A powerful, feature-rich GUI application for downloading content from Kemono.su (and its mirrors like kemono.party) and Coomer.party (and its mirrors like coomer.su). Built with PyQt5, this tool is designed for users who want deep filtering capabilities, customizable folder structures, efficient downloads, and intelligent automation, all within a modern and user-friendly graphical interface.

      Features         License         Note  


Feature Overview

Kemono Downloader offers a range of features to streamline your content downloading experience:

-   User-Friendly Interface: A modern PyQt5 GUI for easy navigation and operation. -   Flexible Downloading:     -   Download content from Kemono.su (and mirrors) and Coomer.party (and mirrors).     -   Supports creator pages (with page range selection) and individual post URLs.     -   Standard download controls: Start, Pause, Resume, and Cancel. -   Powerful Filtering:     -   Character Filtering: Filter content by character names. Supports simple comma-separated names and grouped names for shared folders.     -   Keyword Skipping: Skip posts or files based on specified keywords.     -   Filename Cleaning: Remove unwanted words or phrases from downloaded filenames.     -   File Type Selection: Choose to download all files, or limit to images/GIFs, videos, audio, or archives. Can also extract external links only. -   Customizable Downloads:     -   Thumbnails Only: Option to download only small preview images.     -   Content Scanning: Scan post HTML for <img> tags and direct image links, useful for images embedded in descriptions.     -   WebP Conversion: Convert images to WebP format for smaller file sizes (requires Pillow library). -   Organized Output:     -   Automatic Subfolders: Create subfolders based on character names (from filters or Known.txt) or post titles.     -   Per-Post Subfolders: Option to create an additional subfolder for each individual post. -   Manga/Comic Mode:     -   Downloads posts from a creator's feed in chronological order (oldest to newest).     -   Offers various filename styling options for sequential reading (e.g., post title, original name, global numbering). -    Favorite Mode:     -   Directly download from your favorited artists and posts on Kemono.su.     -   Requires a valid cookie and adapts the UI for easy selection from your favorites.     -   Supports downloading into a single location or artist-specific subfolders.  -   Performance & Advanced Options:     -   Cookie Support: Use cookies (paste string or load from cookies.txt) to access restricted content.     -   Multithreading: Configure the number of simultaneous downloads/post processing threads for improved speed. -   Logging:     -   A detailed progress log displays download activity, errors, and summaries. -   Multi-language Interface: Choose from several languages for the UI (English, Japanese, French, Spanish, German, Russian, Korean, Chinese Simplified). -   Theme Customization: Selectable Light and Dark themes for user comfort.


What's New in v6.0.0

This release focuses on providing more granular control over file organization and improving at-a-glance status monitoring.

New Features

  • Live Error Count on Button: The "Error" button now instantly shows you how many files have failed during a download. It will update with a live count, like (3) Error, so you can see the status without opening the dialog.
  • Date Prefix for Post Subfolders: A new "Date Prefix" checkbox is available in the advanced settings. When used with the "Subfolder per Post" option, it automatically adds the post's upload date to the folder name (e.g., 2025-07-11 Post Title), making it easy to sort your downloads chronologically.
  • Keep Duplicates Within a Post: A "Keep Duplicates" checkbox has been added. This feature tells the downloader to save all files from a single post, even if they have the same name. Unique files will be saved with a numbered suffix (like image_1.jpg) instead of being skipped.

Bug Fixes & Quality of Life

  • The downloader is now more resilient and correctly renames large .part files upon completion.
  • The list of failed files in the Error Dialog is now correctly saved and restored with your session.
  • Your selected download location will now be remembered even after clicking "Reset".
  • The "Cancel" button is now enabled when a download is pending restoration, allowing you to discard the session easily.
  • Internal cleanup messages have been removed from the final download log for a cleaner summary.

Next Update Plans

🔖 Post Tag Filtering (Planned for v6.1.0)

A new "Filter by Post Tags" feature will allow users to:

  • Filter and download content based on specific post tags
  • Combine tag filtering with existing character filters and file types.
  • Use tag presets to streamline repetitive downloads.

This will give greater control and precision when downloading content from creators who use organized tagging.

📁 Creator Download History (.json Save)

To make incremental downloads easier, a new feature will let you:

  • Save a .json file with information about the posts you've already downloaded from a creator.
  • On future runs, the downloader will compare this file to the live site and download only new posts.
  • Great for keeping collections up-to-date without redownloading old content.

This will be especially useful for users who regularly sync with creators and want to avoid duplicates or skipped posts.

Installation

Requirements

-   Python 3.6 or higher -   pip (Python package installer)

Install Dependencies

Open your terminal or command prompt and run:

pip install PyQt5 requests Pillow mega.py

Running the Application

Navigate to the application's directory in your terminal and run:

python main.py

Optional Setup

  • Main Inputs:
  • Place your cookies.txt in the root directory (if using cookies).
  • Prepare your Known.txt and creators.json in the same directory for advanced filtering and selection features.

Troubleshooting

AttributeError: module 'asyncio' has no attribute 'coroutine'

If you encounter an error message similar to:

AttributeError: module 'asyncio' has no attribute 'coroutine'. Did you mean: 'coroutines'?

This usually means that a dependency, often tenacity (used by mega.py), is an older version that's incompatible with your Python version (typically Python 3.10+).

To fix this, activate your virtual environment and run the following commands to upgrade the libraries:

pip install --upgrade tenacity
pip install --upgrade mega.py

Contribution

Feel free to fork this repo and submit pull requests for bug fixes, new features, or UI improvements!


License

This project is under the Custom Licence

Star History

Star History Chart

👉 See features.md for the full feature list.

Description
Kemono Downloader v5.2.0 adds major PyQt5 GUI upgrades: full multi-language support and an in-app Creator & Post Browser for picking artists and posts. Other improvements include advanced filters (like comment-based matching), better external link handling, and post image scanning—streamlining Kemono/Coomer downloads for a faster, smooth experience
Readme MIT 111 MiB
Languages
Python 100%