Yuvi9587 661b97aa16 Commit
2025-08-06 06:56:49 -07:00
2025-07-16 09:21:06 -07:00
2025-06-10 17:58:41 +01:00
2025-07-13 10:22:06 -07:00
2025-07-16 09:39:07 -07:00
2025-08-06 06:56:49 -07:00
2025-08-03 06:46:30 -07:00
2025-07-23 20:14:01 -07:00
2025-07-05 06:02:21 +05:30
2025-07-06 17:34:04 +05:30
2025-08-03 09:16:25 -07:00
2025-06-07 23:34:26 +05:30

Kemono Downloader

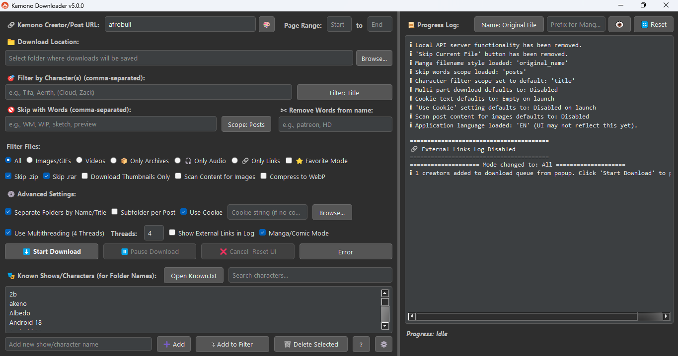
Default Mode
Default
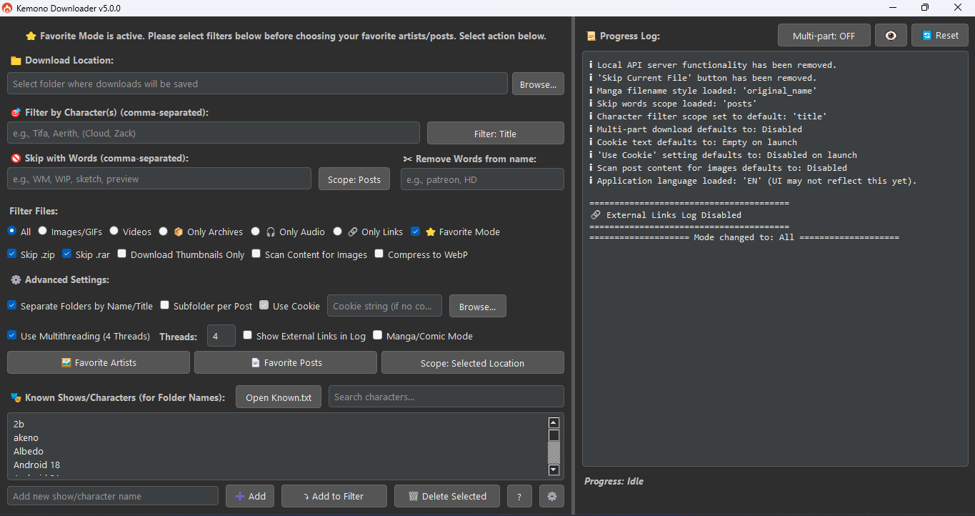
Favorite Mode
Favorite Mode
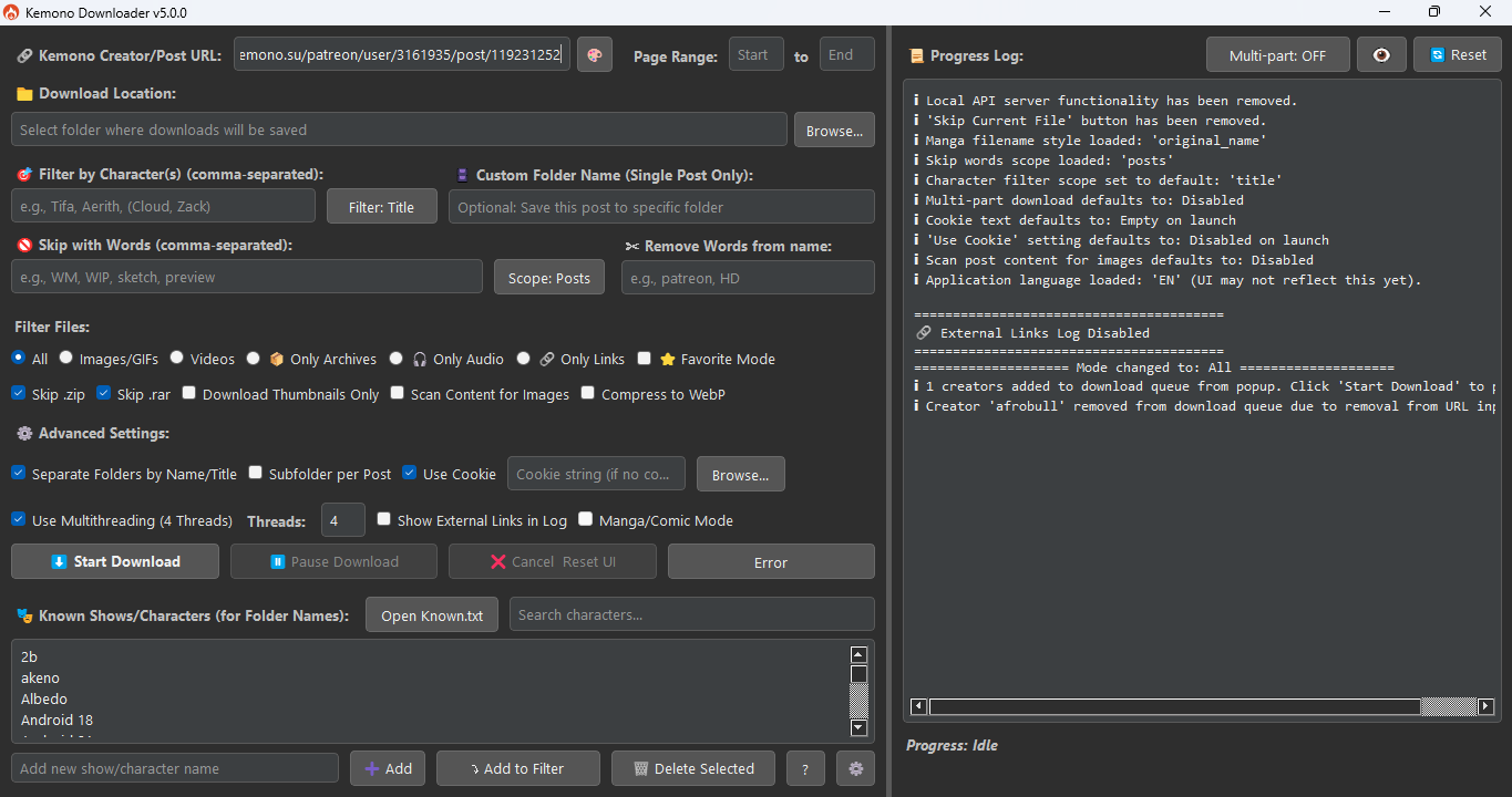
Single Post
Single Post
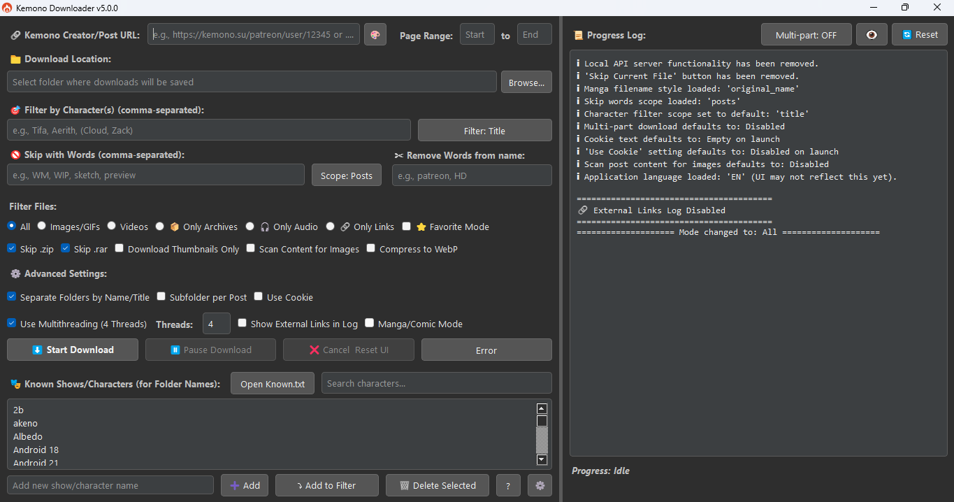
Manga/Comic Mode
Manga/Comic Mode

A powerful, feature-rich GUI application for downloading content from Kemono.su (and its mirrors like kemono.party) and Coomer.party (and its mirrors like coomer.su).

Built with PyQt5, this tool is designed for users who want deep filtering capabilities, customizable folder structures, efficient downloads, and intelligent automation — all within a modern and user-friendly graphical interface.

Core Capabilities Overview

High-Performance Downloading

  • Multi-threading: Processes multiple posts simultaneously to greatly accelerate downloads from large creator profiles.
  • Multi-part Downloading: Splits large files into chunks and downloads them in parallel to maximize speed.
  • Resilience: Supports pausing, resuming, and restoring downloads after crashes or interruptions.

Advanced Filtering & Content Control

  • Content Type Filtering: Select whether to download all files or limit to images, videos, audio, or archives only.
  • Keyword Skipping: Automatically skips posts or files containing certain keywords (e.g., "WIP", "sketch").
  • Character Filtering: Restricts downloads to posts that match specific character or series names.

File Organization & Renaming

  • Automated Subfolders: Automatically organizes downloaded files into subdirectories based on character names or per post.
  • Advanced File Renaming: Flexible renaming options, especially in Manga Mode, including:
    • Post Title: Uses the post's title (e.g., Chapter-One.jpg).
    • Date + Original Name: Prepends the publication date to the original filename.
    • Date + Title: Combines the date with the post title.
    • Sequential Numbering (Date Based): Simple sequence numbers (e.g., 001.jpg, 002.jpg).
    • Title + Global Numbering: Uses post title with a globally incrementing number across the session.
    • Post ID: Names files using the posts unique ID.

Specialized Modes

  • Manga/Comic Mode: Sorts posts chronologically before downloading to ensure pages appear in the correct sequence.
  • Favorite Mode: Connects to your account and downloads from your favorites list (artists or posts).
  • Link Extraction Mode: Extracts external links from posts for export or targeted downloading.
  • Text Extraction Mode: Saves post descriptions or comment sections as PDF, DOCX, or TXT files.

Utility & Advanced Features

  • Cookie Support: Enables access to subscriber-only content via browser session cookies.
  • Duplicate Detection: Prevents saving duplicate files using content-based comparison, with configurable limits.
  • Image Compression: Automatically converts large images to .webp to reduce disk usage.
  • Creator Management: Built-in creator browser and update checker for downloading only new posts from saved profiles.
  • Error Handling: Tracks failed downloads and provides a retry dialog with options to export or redownload missing files.

💻 Installation

Requirements

  • Python 3.6 or higher
  • pip (Python package installer)

Install Dependencies

pip install PyQt5 requests Pillow mega.py fpdf2 python-docx

Running the Application

Navigate to the application's directory in your terminal and run:

python main.py

Optional Setup

  • Main Inputs:
  • Place your cookies.txt in the root directory (if using cookies).
  • Prepare your Known.txt and creators.json in the same directory for advanced filtering and selection features.

Troubleshooting

AttributeError: module 'asyncio' has no attribute 'coroutine'

If you encounter an error message similar to:

AttributeError: module 'asyncio' has no attribute 'coroutine'. Did you mean: 'coroutines'?

This usually means that a dependency, often tenacity (used by mega.py), is an older version that's incompatible with your Python version (typically Python 3.10+).

To fix this, activate your virtual environment and run the following commands to upgrade the libraries:

pip install --upgrade tenacity
pip install --upgrade mega.py

Contribution

Feel free to fork this repo and submit pull requests for bug fixes, new features, or UI improvements!


License

This project is under the MIT Licence

Star History

Star History Chart

Buy Me a Coffee

Description
Kemono Downloader v5.2.0 adds major PyQt5 GUI upgrades: full multi-language support and an in-app Creator & Post Browser for picking artists and posts. Other improvements include advanced filters (like comment-based matching), better external link handling, and post image scanning—streamlining Kemono/Coomer downloads for a faster, smooth experience
Readme MIT 111 MiB
Languages
Python 100%