mirror of
https://github.com/Yuvi9587/Kemono-Downloader.git
synced 2025-12-29 16:14:44 +00:00
63b28a66c7256524d69879f991fcf23253a3190d
Kemono Downloader
A powerful, feature-rich GUI application for downloading content from a wide array of sites, including Kemono, Coomer, Bunkr, Erome, Saint2.su, and nhentai.
Built with PyQt5, this tool is designed for users who want deep filtering capabilities, customizable folder structures, efficient downloads, and intelligent automation — all within a modern and user-friendly graphical interface.
Core Capabilities Overview
High-Performance & Resilient Downloading
- Multi-threading: Processes multiple posts simultaneously to greatly accelerate downloads from large creator profiles.
- Multi-part Downloading: Splits large files into chunks and downloads them in parallel to maximize speed.
- Session Management: Supports pausing, resuming, and restoring downloads after crashes or interruptions, so you never lose your progress.
Expanded Site Support
- Direct Downloading: Full support for Kemono, Coomer, Bunkr, Erome, Saint2.su, and nhentai.
- Batch Mode: Download hundreds of URLs at once from
nhentai.txtorsaint2.su.txtfiles. - Discord Support: Download files or save entire channel histories as PDFs directly through the API.
Advanced Filtering & Content Control
- Content Type Filtering: Select whether to download all files or limit to images, videos, audio, or archives only.
- Keyword Skipping: Automatically skips posts or files containing certain keywords (e.g., "WIP", "sketch").
- Skip by Size: Avoid small files by setting a minimum size threshold in MB (e.g.,
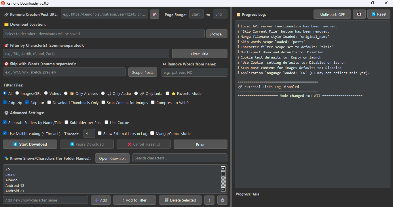
[200]). - Character Filtering: Restricts downloads to posts that match specific character or series names, with scope controls for title, filename, or comments.
Intelligent File Organization
- Automated Subfolders: Automatically organizes downloaded files into subdirectories based on character names or per post.
- Advanced File Renaming: Flexible renaming options, especially in Manga Mode, including by post title, date, sequential numbering, or post ID.
- Filename Cleaning: Automatically removes unwanted text from filenames.
Specialized Modes
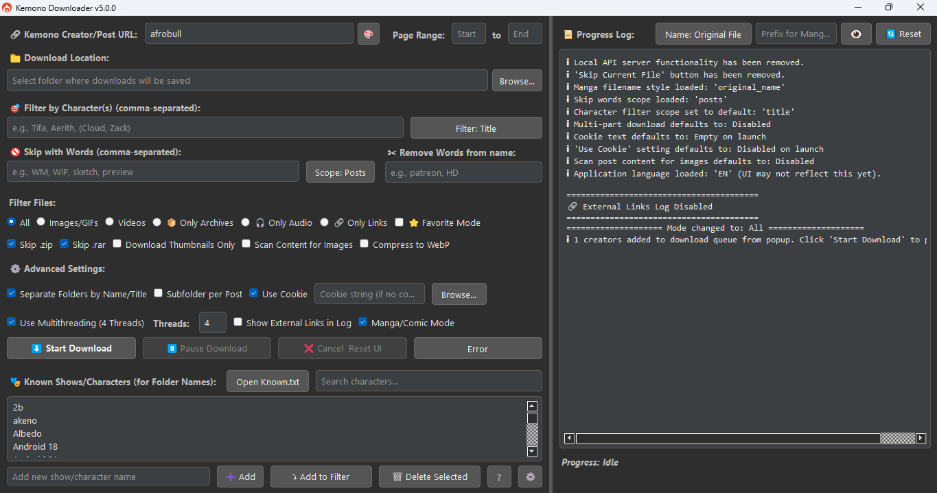
- Manga/Comic Mode: Sorts posts chronologically before downloading to ensure pages appear in the correct sequence.
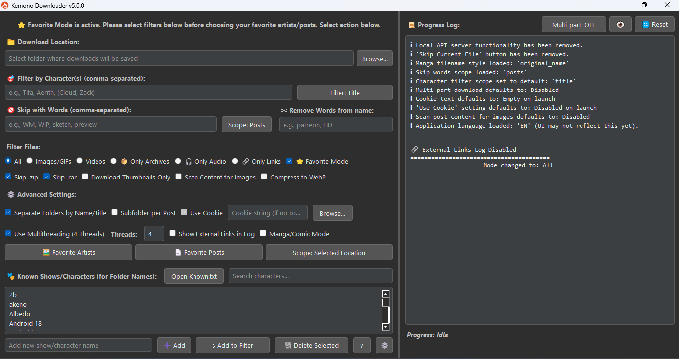
- Favorite Mode: Connects to your account and downloads from your favorites list (artists or posts).
- Link Extraction Mode: Extracts external links (Mega, Google Drive) from posts for export or direct in-app downloading.
- Text Extraction Mode: Saves post descriptions or comment sections as
PDF,DOCX, orTXTfiles.
Utility & Advanced Features
- In-App Updater: Check for new versions directly from the settings menu.
- Cookie Support: Enables access to subscriber-only content via browser session cookies.
- Duplicate Detection: Prevents saving duplicate files using content-based comparison, with configurable limits.
- Image Compression: Automatically converts large images to
.webpto reduce disk usage. - Creator Management: Built-in creator browser and update checker for downloading only new posts from saved profiles.
- Error Handling: Tracks failed downloads and provides a retry dialog with options to export or redownload missing files.
💻 Installation
Requirements
- Python 3.6 or higher
- pip (Python package installer)
Install Dependencies
pip install PyQt5 requests cloudscraper Pillow fpdf2 python-docx
Running the Application
Navigate to the application's directory in your terminal and run:
python main.py
Contribution
Feel free to fork this repo and submit pull requests for bug fixes, new features, or UI improvements!
License
This project is under the MIT Licence
Star History
|
|
Description
Kemono Downloader v5.2.0 adds major PyQt5 GUI upgrades: full multi-language support and an in-app Creator & Post Browser for picking artists and posts. Other improvements include advanced filters (like comment-based matching), better external link handling, and post image scanning—streamlining Kemono/Coomer downloads for a faster, smooth experience
coomercoomer-downloadercoomer-partycoomer-sudownloaderkemonokemono-downloaderkemono-partykemono-suorganizerscraping
Readme
MIT
111 MiB
Languages
Python
100%



