Kemono Downloader v6.0.0
A powerful, feature-rich GUI application for downloading content from Kemono.su (and its mirrors like kemono.party) and Coomer.party (and its mirrors like coomer.su).
Built with PyQt5, this tool is designed for users who want deep filtering capabilities, customizable folder structures, efficient downloads, and intelligent automation — all within a modern and user-friendly graphical interface.
🚀 Feature Overview
Kemono Downloader offers a wide range of features to streamline your content downloading experience:
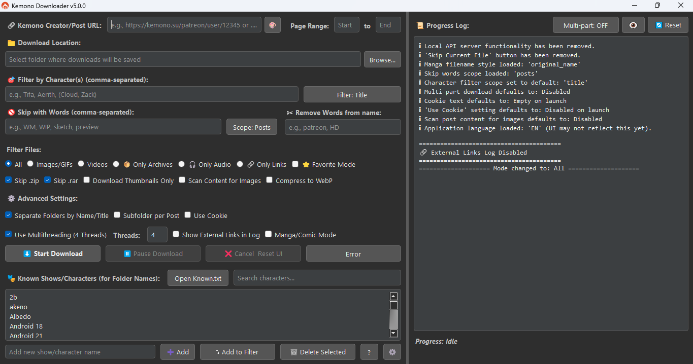
🎛️ User-Friendly Interface
- Built with PyQt5 for a modern and intuitive experience.
📥 Flexible Downloading
- Download from Kemono.su and Coomer.party (and their mirrors).
- Supports full creator pages and individual post URLs.
- Standard download controls: Start, Pause, Resume, Cancel.
🔎 Powerful Filtering
- Character Filtering: Filter by comma-separated or grouped character names.
- Keyword Skipping: Skip posts/files by keywords.
- Filename Cleaning: Clean downloaded filenames.
- File Type Selection: Choose all, images, videos, audio, archives, or external links only.
📁 Customizable Downloads
- Thumbnails Only: Download preview images only.
- Content Scanning: Finds
<img>tags and image links in HTML. - WebP Conversion: Convert images to WebP (requires Pillow).
🗂 Organized Output
- Subfolders by Character or Post Title
- Per-Post Subfolders: Optional for better organization.
📚 Manga/Comic Mode
- Downloads posts chronologically.
- Various filename styles for reading convenience.
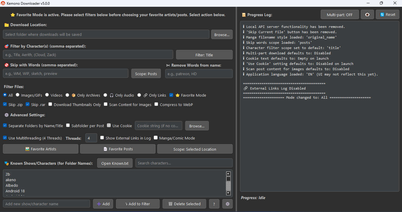
⭐ Favorite Mode
- Download from your favorited artists and posts.
- Requires a valid cookie.
- Supports global or per-artist subfolders.
⚙️ Performance & Advanced Options
- Cookie Support: Paste string or use
cookies.txt. - Multithreading: Configure threads for speed.
🧾 Logging
- Detailed logs of download activity, errors, and status.
🌐 Multi-language Support
- UI in English, Japanese, French, Spanish, German, Russian, Korean, Chinese (Simplified).
🎨 Theme Customization
- Light and Dark themes available.
✨ What's New in v6.0.0
🔔 New Features
- Live Error Count: Error button shows live count like
(3) Error. - Date Prefix for Subfolders: Adds upload date to subfolder names (e.g.
2025-07-11 Post Title). - Keep Duplicates: Save all files in a post, even with duplicate names (adds
_1,_2, etc.).
🐞 Bug Fixes & Improvements
.partfiles now correctly renamed after completion.- Failed files list is saved/restored with sessions.
- Download location now remembered after clicking "Reset".
- "Cancel" is available on session restore.
- Cleaner final download log.
🛠️ Planned for v6.1.0
🔖 Tag Filtering
- Filter posts by tags.
- Combine with existing filters.
- Use tag presets for repeatable workflows.
📁 Creator Download History
- Save a
.jsonwith already-downloaded posts. - Skip previously downloaded posts automatically.
📦 Installation
Requirements
- Python 3.6 or newer
pip(Python package installer)
Install Dependencies
pip install PyQt5 requests Pillow mega.py
Running the Application
Navigate to the application's directory in your terminal and run:
python main.py
Optional Setup
- Main Inputs:
- Place your
cookies.txtin the root directory (if using cookies). - Prepare your
Known.txtandcreators.jsonin the same directory for advanced filtering and selection features.
Troubleshooting
AttributeError: module 'asyncio' has no attribute 'coroutine'
If you encounter an error message similar to:
AttributeError: module 'asyncio' has no attribute 'coroutine'. Did you mean: 'coroutines'?
This usually means that a dependency, often tenacity (used by mega.py), is an older version that's incompatible with your Python version (typically Python 3.10+).
To fix this, activate your virtual environment and run the following commands to upgrade the libraries:
pip install --upgrade tenacity
pip install --upgrade mega.py
Contribution
Feel free to fork this repo and submit pull requests for bug fixes, new features, or UI improvements!
License
This project is under the Custom Licence
Star History
|
|
👉 See features.md for the full feature list.



