Kemono Downloader v6.0.0

Default
|

Favorite Mode
|

Single Post
|

Manga/Comic Mode
|
---
A powerful, feature-rich GUI application for downloading content from **[Kemono.su](https://kemono.su)** (and its mirrors like kemono.party) and **[Coomer.party](https://coomer.party)** (and its mirrors like coomer.su).
Built with PyQt5, this tool is designed for users who want deep filtering capabilities, customizable folder structures, efficient downloads, and intelligent automation — all within a modern and user-friendly graphical interface.
[](features.md)
[](LICENSE)
[](note.md)
---
## Feature Overview
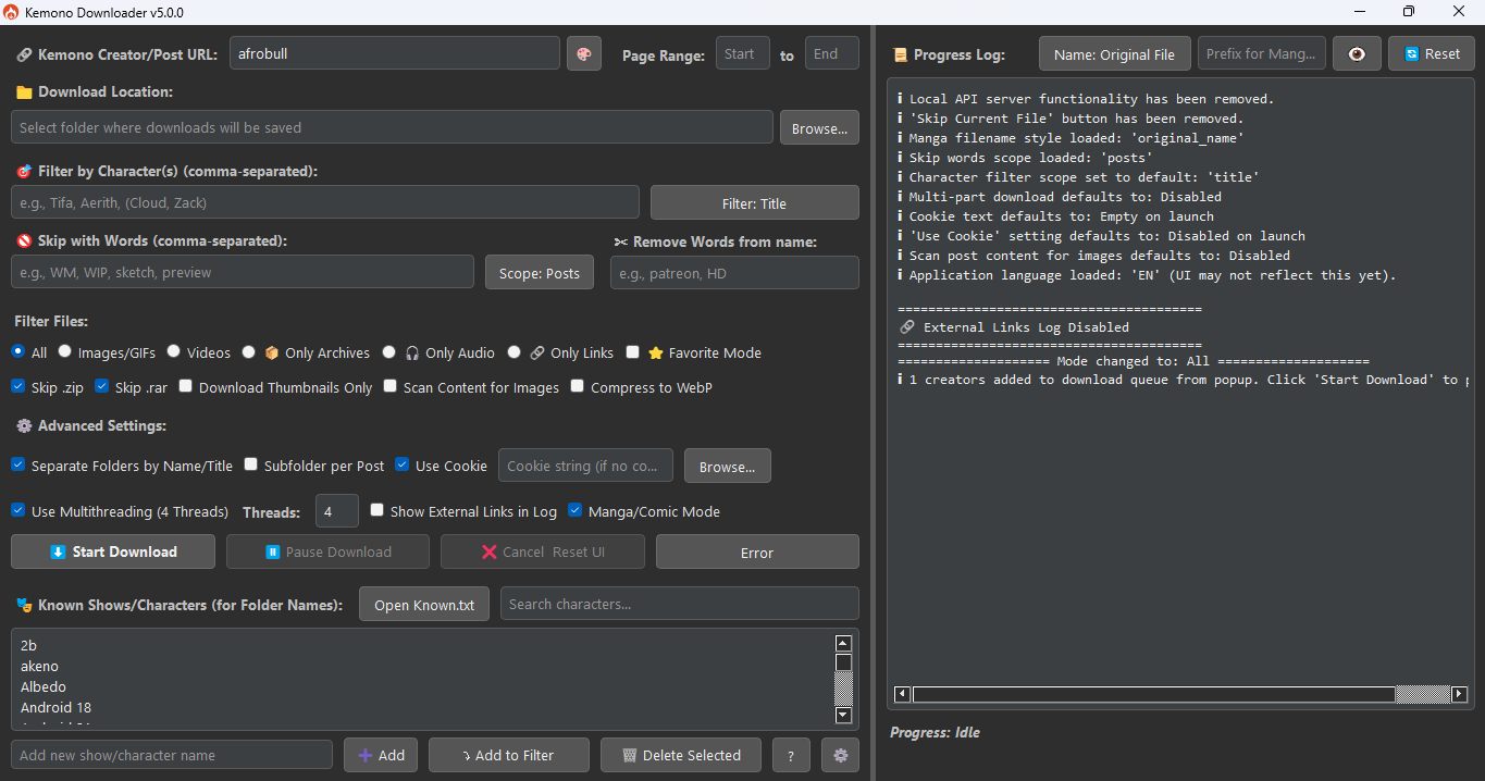
Kemono Downloader offers a range of features to streamline your content downloading experience:
- **User-Friendly Interface:** A modern PyQt5 GUI for easy navigation and operation.
- **Flexible Downloading:**
- Download content from Kemono.su (and mirrors) and Coomer.party (and mirrors).
- Supports creator pages (with page range selection) and individual post URLs.
- Standard download controls: Start, Pause, Resume, and Cancel.
- **Powerful Filtering:**
- **Character Filtering:** Filter content by character names. Supports simple comma-separated names and grouped names for shared folders.
- **Keyword Skipping:** Skip posts or files based on specified keywords.
- **Filename Cleaning:** Remove unwanted words or phrases from downloaded filenames.
- **File Type Selection:** Choose to download all files, or limit to images/GIFs, videos, audio, or archives. Can also extract external links only.
- **Customizable Downloads:**
- **Thumbnails Only:** Option to download only small preview images.
- **Content Scanning:** Scan post HTML for `
` tags and direct image links, useful for images embedded in descriptions.
- **WebP Conversion:** Convert images to WebP format for smaller file sizes (requires Pillow library).
- **Organized Output:**
- **Automatic Subfolders:** Create subfolders based on character names (from filters or `Known.txt`) or post titles.
- **Per-Post Subfolders:** Option to create an additional subfolder for each individual post.
- **Manga/Comic Mode:**
- Downloads posts from a creator's feed in chronological order (oldest to newest).
- Offers various filename styling options for sequential reading (e.g., post title, original name, global numbering).
- **⭐ Favorite Mode:**
- Directly download from your favorited artists and posts on Kemono.su.
- Requires a valid cookie and adapts the UI for easy selection from your favorites.
- Supports downloading into a single location or artist-specific subfolders.
- **Performance & Advanced Options:**
- **Cookie Support:** Use cookies (paste string or load from `cookies.txt`) to access restricted content.
- **Multithreading:** Configure the number of simultaneous downloads/post processing threads for improved speed.
- **Logging:**
- A detailed progress log displays download activity, errors, and summaries.
- **Multi-language Interface:** Choose from several languages for the UI (English, Japanese, French, Spanish, German, Russian, Korean, Chinese Simplified).
- **Theme Customization:** Selectable Light and Dark themes for user comfort.
---
## ✨ What's New in v6.0.0
This release focuses on providing more granular control over file organization and improving at-a-glance status monitoring.
### New Features
- **Live Error Count on Button**
The **"Error" button** now dynamically displays the number of failed files during a download. Instead of opening the dialog, you can quickly see a live count like `(3) Error`, helping you track issues at a glance.
- **Date Prefix for Post Subfolders**
A new checkbox labeled **"Date Prefix"** is now available in the advanced settings.
When enabled alongside **"Subfolder per Post"**, it prepends the post's upload date to the folder name (e.g., `2025-07-11 Post Title`).
This makes your downloads sortable and easier to browse chronologically.
- **Keep Duplicates Within a Post**
A **"Keep Duplicates"** option has been added to preserve all files from a post — even if some have the same name.
Instead of skipping or overwriting, the downloader will save duplicates with numbered suffixes (e.g., `image.jpg`, `image_1.jpg`, etc.), which is especially useful when the same file name points to different media.
### Bug Fixes
- The downloader now correctly renames large `.part` files when completed, avoiding leftover temp files.
- The list of failed files shown in the Error Dialog is now saved and restored with your session — so no errors get lost if you close the app.
- Your selected download location is remembered, even after pressing the **Reset** button.
- The **Cancel** button is now enabled when restoring a pending session, so you can abort stuck jobs more easily.
- Internal cleanup logs (like "Deleting post cache") are now excluded from the final download summary for clarity.
---
## 📅 Next Update Plans
### 🔖 Post Tag Filtering (Planned for v6.1.0)
A powerful new **"Filter by Post Tags"** feature is planned:
- Filter and download content based on specific post tags.
- Combine tag filtering with current filters (character, file type, etc.).
- Use tag presets to automate frequent downloads.
This will provide **much greater control** over what gets downloaded, especially for creators who use tags consistently.
### 📁 Creator Download History (.json Save)
To streamline incremental downloads, a new system will allow the app to:
- Save a `.json` file with metadata about already-downloaded posts.
- Compare that file on future runs, so only **new** posts are downloaded.
- Avoids duplication and makes regular syncs fast and efficient.
Ideal for users managing large collections or syncing favorites regularly.
---
## 💻 Installation
### Requirements
- Python 3.6 or higher
- pip (Python package installer)
### Install Dependencies
```bash
pip install PyQt5 requests Pillow mega.py
```
### Running the Application
Navigate to the application's directory in your terminal and run:
```bash
python main.py
```
### Optional Setup
- **Main Inputs:**
- Place your `cookies.txt` in the root directory (if using cookies).
- Prepare your `Known.txt` and `creators.json` in the same directory for advanced filtering and selection features.
---
## Troubleshooting
### AttributeError: module 'asyncio' has no attribute 'coroutine'
If you encounter an error message similar to:
```
AttributeError: module 'asyncio' has no attribute 'coroutine'. Did you mean: 'coroutines'?
```
This usually means that a dependency, often `tenacity` (used by `mega.py`), is an older version that's incompatible with your Python version (typically Python 3.10+).
To fix this, activate your virtual environment and run the following commands to upgrade the libraries:
```bash
pip install --upgrade tenacity
pip install --upgrade mega.py
```
---
## Contribution
Feel free to fork this repo and submit pull requests for bug fixes, new features, or UI improvements!
---
## License
This project is under the Custom Licence
## Star History